码云 fork+pr操作教程
pull request 操作
一.单账号Fork_PR操作
1.准备账号:
主账号: Mr.NI9NE_ni9ne@outook.com
副账号1: Mr.zlb1_ 940223345@qq.com 副账号2: Mr.ZLB2_ 488747128@qq.com
2.主账号建立私有仓库:
3.副账号1Fork该仓库
- 添加该账号到项目

- Fork仓库到自己的项目中


4.副账号1克隆自己的项目到本地开发

5.开发功能完成, 推送到本账号项目分支

6.进入项目Gitee页面, 创建Pull Request
- 点击新建Pull Request

- 选择本地项目分支 和 目标项目分支

- 填写Pull Request 详情, 选择审核/测试负责人

当前显示可自动合并即可, 否则需要自行处理冲突
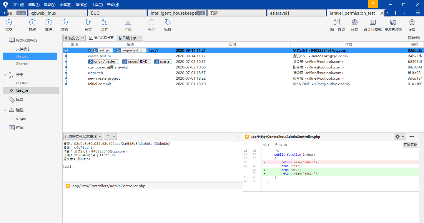
7.管理员查看, 测试, 合并到主项目分支
- 查看Pull Request

- 审查代码,测试代码

- 确认合并

8.查看合并结果

二.多账号Fork_PR操作
1.副账号2Fork仓库
2.副账号2Clone仓库

3.基于master分支创建新特性分支Feature2

4.开发功能, 提交分支
功能代码与其他无冲突


5.创建Pull Request
- 新建Pull Request

- 选择提交分支, 提交目标分支

- 查看提交, 并自测
有显示是否可以自动合并, 说明提交代码没有冲突

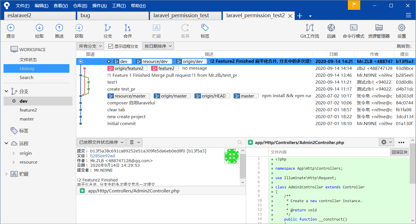
6.切换主账号查看Pull Request

7.确认代码符合条件, 合并至分支


8.查看主项目合并状况

三.副账号查看源仓库变动(最新)代码
1.添加 remote 关联
git remote add resource https://gitee.com/NI9NE/laravel_permission_test.git

2.查看关联情况
git remote -v
3.拉取源仓库更新
git fetch --all / git fetch resource
4.合并到本地分支
git merge resource/dev
5.推送变更到本地对应远程origin仓库
git push origin dev

6.查看项目合并拉取状况

四.多账号冲突Fork_PR操作
1.同步账号1和账号2所在源项目分支代码
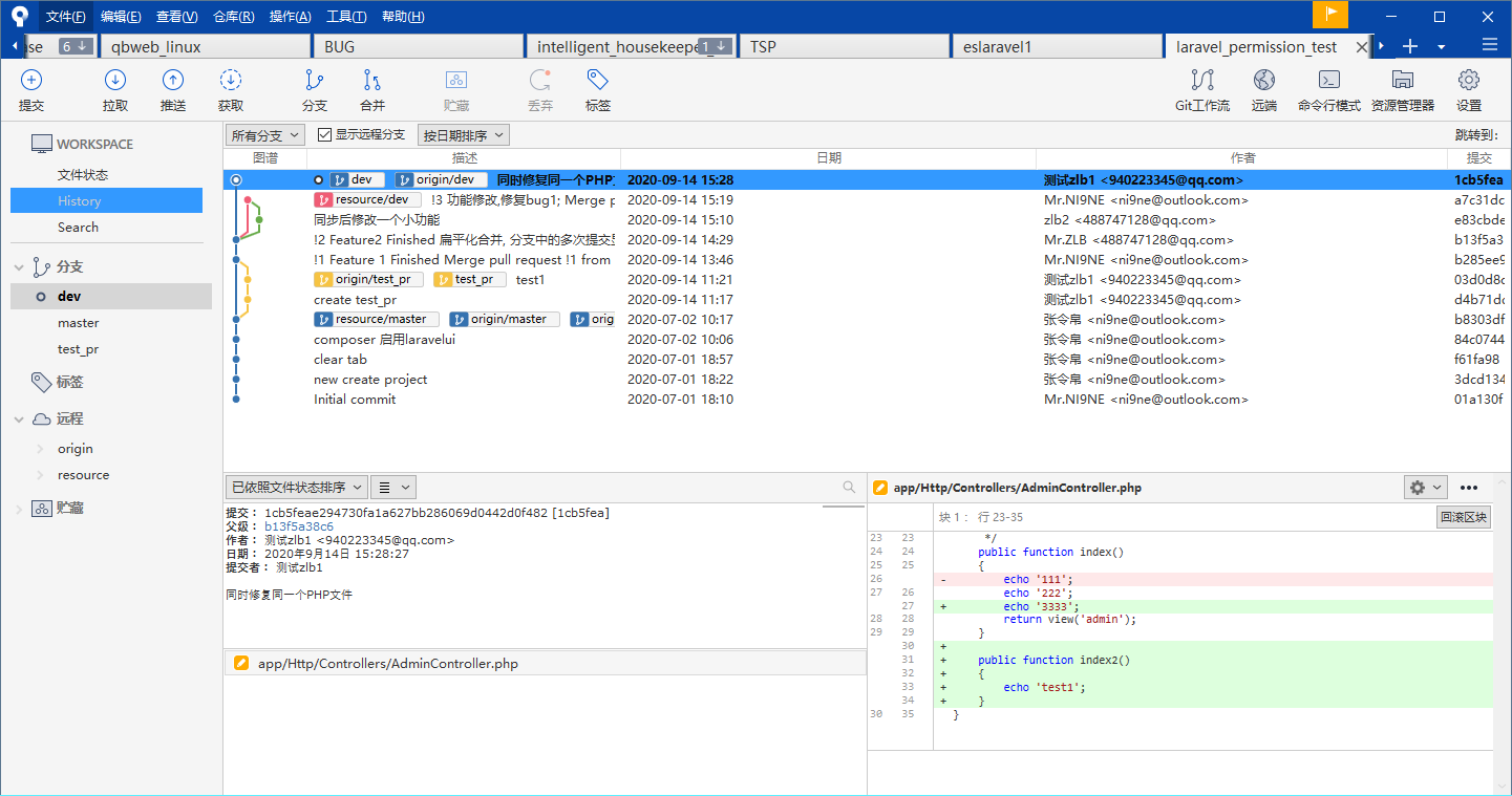
2.副账号2先修改提交
- 删除+新增 代码

- 审核/合并代码,拉取最新代码

3.副账号1同时修改该文件

- 提交Pull Request

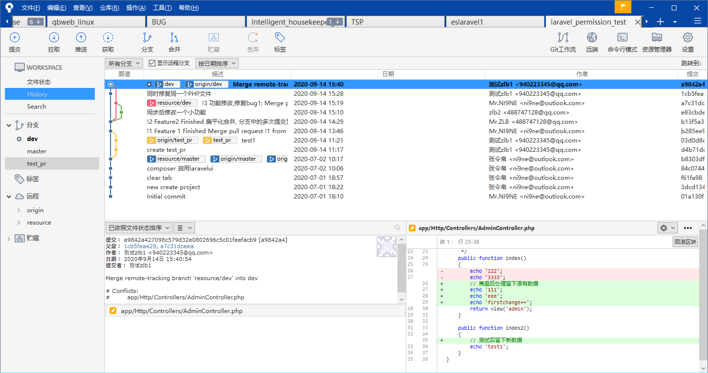
- 暂缓提交, 拉取最新代码, 查看冲突


- 处理冲突

- 冲突处理完毕, 重新发起PR

4.主账号审核/合并分支

- 查看合并状态

1 | git:https://gitee.com |